STOCK TRACKING
See every piece of jewelry in your inventory across all your store branches instantly.
Track every valuable gem and finished piece in real-time with an automated platform built for modern jewelry business growth.
Use digital steps to get new customers started right away.Manage your entire stock of high-value items through one central digital hub.
Sync your data across different branches to see your total stock levels. into sales.
Reduce manual paperwork by letting the system handle your daily jewelry reports.
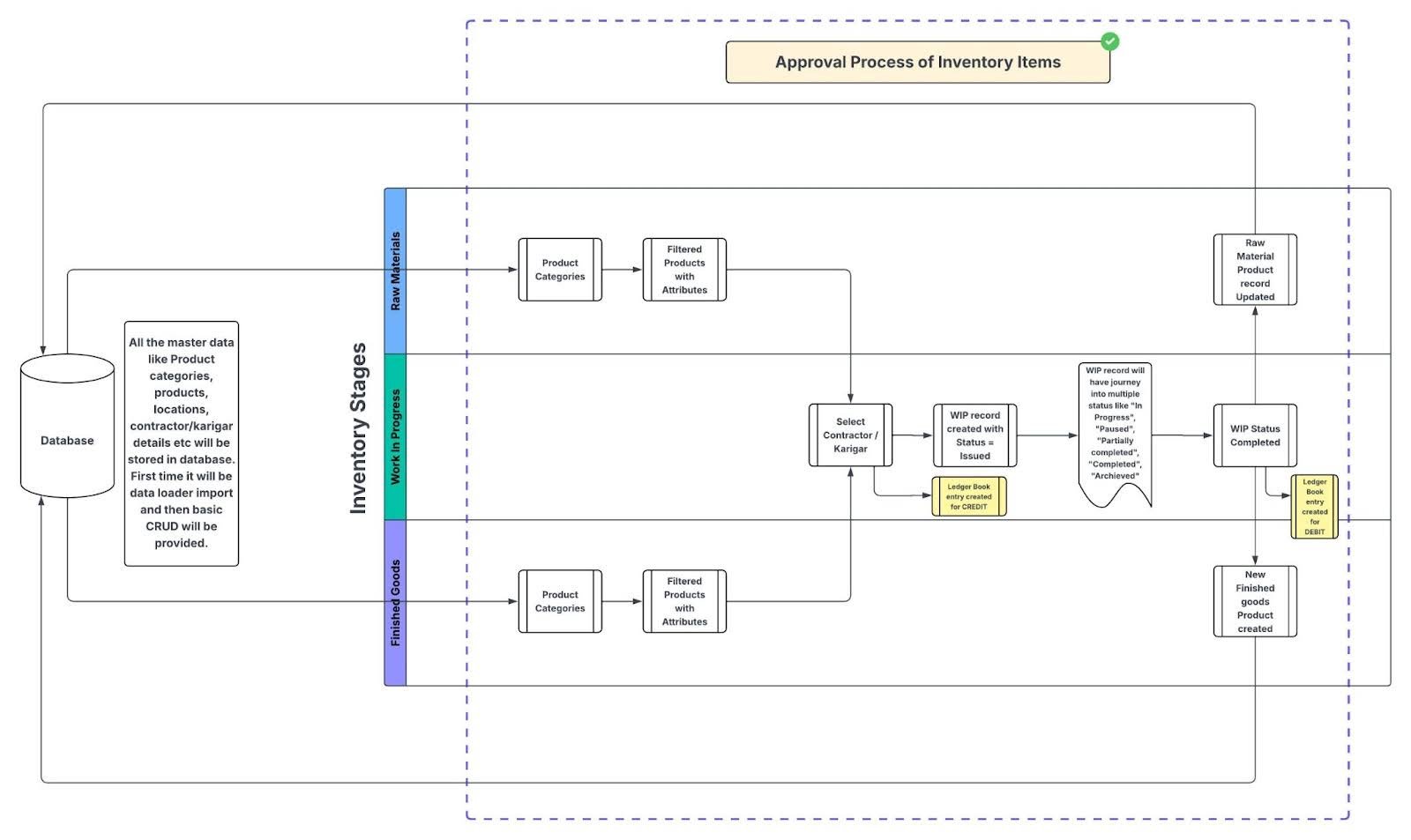
Record every detail of your rings and necklaces for easy digital lookup.
Stay organized with detailed logs for loose gems and precious metal stock.
View your most important jewelry business stats in one clear, modern view.
Help your insurance business grow by using smart automation that cuts down manual work and errors.Scale your jewelry brand by using modern software that automates manual tasks and provides clear business insights.
See every piece of jewelry in your inventory across all your store branches instantly.
Provide customers with accurate prices based on current metal weights and gemstone quality scores.
Build a digital gallery of your jewelry designs to show customers and track sales performance.
Replace messy manual logs with a clean digital system that saves your team hours every week.
Keep perfect records of your loose stones and precious metals before they become finished goods.
Connect your warehouse and retail shops so you always know where your most expensive stock is.
Keep a detailed history of whenever a piece of jewelry is moved between staff or locations.
View clear reports on your margins and expenses to make smarter buying and selling decisions.
Access your jewelry inventory data from your phone or tablet while at trade shows or meetings.
A smart, cloud-based technology designed to simplify how you manage, track, and sell your jewelry.
Streamlines your inventory by organizing precious metals and stones into one simple system.
Speeds up inventory counts with real-time stock updates across all your store locations.
Improves the customer experience by providing instant, accurate quotes and digital catalogs.
Gives you clear insights into your business profits with detailed, automated stock reports.
Prevents stock loss with secure digital records and tracking for every expensive gemstone.
Boosts store efficiency by automating manual paperwork, letting your staff focus on sales.
